Man könnte
Ich lasse deinen Code so wie er ist...Popup ist damit weg...und ich bin mehr als zufrieden ![]()
Man könnte
Ich lasse deinen Code so wie er ist...Popup ist damit weg...und ich bin mehr als zufrieden ![]()
Ergänzend zu
Hatte ich zwar noch nicht auf der Seite, aber danke, ich habe den Code einfach mal gespeichert auf CB ![]()
Ich stehe wohl gerade auf dem Schlauch.
Wo genau muss der welcher Code hin, damit er für computerbase.de und ZDF.de wirkt.
(Sowas wie Stylish nutze ich nicht)
Wo genau muss der welcher Code hin, damit er für computerbase.de und ZDF.de wirkt.
(Sowas wie Stylish nutze ich nicht)
In dem Fall in die userContent.css.
ja, das funktioniert bei zdf.de allerdings bin ich bei der userContent.css es auch so gewohnt, dass man die Domain voranstellt, bei der dieser Code dann wirken soll also so etwas wie
Ich habe die Sorge, dass dieser Code sonst auf Seiten greift, wo ich es nicht möchte und dadurch Probleme verursacht.
ja, das funktioniert bei zdf.de allerdings bin ich bei der userContent.css es auch so gewohnt, dass man die Domain voranstellt, bei der dieser Code dann wirken soll also so etwas wie
Jupp, das sollte man per @-moz-document einfügen, auch wenn es nicht sehr wahrscheinlich ist, das es auch woanders wirken würde.
ja aber wenn ich das davor schreibe sieht der Code so aus
@-moz-document
domain(zdf.de)
.dialog-backdrop.m-open, .dialog-player-pin-backdrop.m-open
{
visibility: hidden !important;
display: none !important;
}
.m-open-dialog-within,
.m-open-dialog-within .m-offcanvas-viewport,
.m-open-dialog-within > body
{
overflow: auto !important;
}
Alles anzeigen
und wirkt nicht mehr
Vielen Dank ![]()
ja aber wenn ich das davor schreibe sieht der Code so aus
Ich habe das allerdings so → @import url( consent-blocker.css ); in die userContent.css eingebunden und eine separate CSS-Datei für derartiges CSS erstellt, bis jetzt geht es so.
@-moz-document domain(computerbase.de) {
.consent.js-consent {
display: none !important;
}
.consent-dialog-open .main {
-webkit-filter: none !important;
filter: none !important;
}
}
@-moz-document domain(zdf.de) {
.dialog-backdrop.m-open, .dialog-player-pin-backdrop.m-open {
visibility: hidden !important;
display: none !important;
}
.m-open-dialog-within,
.m-open-dialog-within .m-offcanvas-viewport,
.m-open-dialog-within > body {
overflow: auto !important;
}
}
Alles anzeigen
auf computerbase.de hat die Seite einen grauen Schleier und ist daher nicht anklickbar mit deinem Code. Ist aber nicht so wichtig für mich. Mir reicht der Code für zdf.de
auf computerbase.de hat die Seite einen grauen Schleier und ist daher nicht anklickbar
Hm,
hier nicht.
Dann wirkt noch etwas anderes. Denn nur mit diesem Code ist tatsächlich nichts anklickbar und die Seite ist auch nicht scrollbar.
Dann wirkt noch etwas anderes.
In der Tat, das war noch in Stylus und nicht in der CSS-Datei.
Hm, das reicht auch noch nicht, aber damit scheint es jetzt zu funktionieren.
@-moz-document domain(computerbase.de) {
body {
overflow: auto !important;
}
div._dialog_overlay[style="z-index: 200147;"],
div.backdrop[style="z-index: 200148;"] {
display: none !important;
}
.consent.js-consent {
display: none !important;
}
.consent-dialog-open .main {
-webkit-filter: none !important;
filter: none !important;
}
}
Alles anzeigen
Auch ich bedanke mich ganz herzlich. ![]()
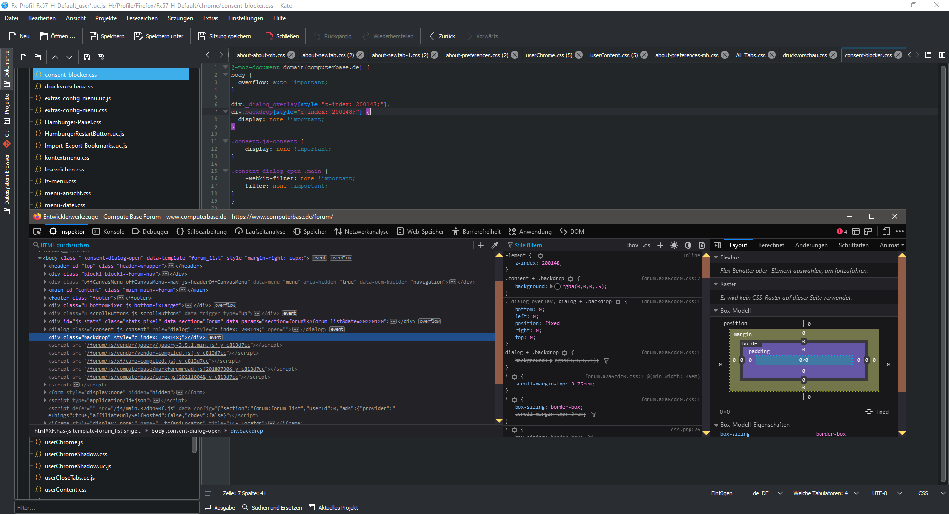
Danke, heute kann ich das mit body bestätigen, aber _dialog_overlay und backdrop gibt es nicht auf der Startseite. Beispiel?
PS aber irgendwas ist da, lässt sich nichts anklicken, diese beiden zusätzlichen Angaben bewirken bei mir nichts.
Das script, was für den Consent zuständig ist:
https://www.computerbase.de/js/main.32db460f.js
Ohne Script kein Consent, CSS nicht notwendig, Inhalte klickbar
also ich hab für computerbase.de das jetzt in die userContent.css geschrieben
funzt zumindest bei mir
@-moz-document domain(computerbase.de) {
.consent.js-consent {
display: none !important;
}
.consent-dialog-open .main {
-webkit-filter: none !important;
filter: none !important;
}
div._dialog_overlay[style="z-index: 200147;"],
div.backdrop[style="z-index: 200148;"] {
display: none !important;
}
}
Alles anzeigen
und backdrop gibt es nicht auf der Startseite.
Guckst Du da ↓.
funzt zumindest bei mir
Nicht auf allen Seiten, Du muss body { overflow: auto !important; } hinzufügen.
Das script, was für den Consent zuständig ist:
https://www.computerbase.de/js/main.32db460f.js
Ohne Script kein Consent, CSS nicht notwendig, Inhalte klickbar
Wie und wo wird das eingebunden?