"visibility: hidden" ohne Funktion

  • 2002Andreas , in der Praxis ziehe ich oft Links von der Leiste ins Dropdown und wieder zurück, einfach weil ich das Lesezeichen für einen bestimmten Zeitraum häufiger/seltener benötige. Auf Linux behält das Lesezeichen mit definiertem Text nur sein Icon mit .bookmark-item[label$=".txt"] :is(img, image), jedoch nicht mit .bookmark-item[label$=".txt"] > img. Wie sich das in Windows verhält kann ich leider nicht testen.

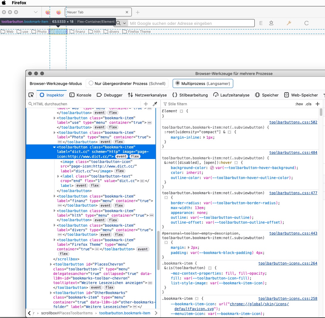
    Ich hab mir das mal in Fx 143 (! ;) ), angeschaut.

    Meine Vermutung, basierend darauf, es lässt sich ein Icon in der Lesezeichenleiste und im Popup zwar mit der Variable --bookmark-item-icon (ist ein --menuitem-icon) überschreiben, und auch Page Icons via content, die Leiste benutzt aber nach wie vor XUL image, und nicht Html img wie im Popup, s. auch Screenshots.

    Daher braucht man beides image + img um Leiste und Popup abzudecken, ausser man benutzt --bookmark-item-icon, was aber wohl einen unpraktischen absoluten Dateipfad benötigt.

    Soweit meine Theorie. ;)

    • Hilfreichste Antwort

    Da .bookmark-item[label$=".txt"] :is(img, image) betriebssystemunabhängig funktioniert (war ja eigentlich klar), ist es wohl so.
    Das ist doch mal eine schöne Antwort auf diese 'Frage':

    Aber wann nun content, list-style-image oder --bookmark-item-icon, das ist mir noch zu speziell, vor allem, weil es erst mal grundsätzlich mit anderen Ordnersymbolen funktioniert. Es dürften wohl die Ausnahmen für spezielle Ordner sein.

    Jetzt fehlt nur noch die Bibliothek sowie die Lesezeichenseitenleiste in Bezug auf 'Lesezeichen mit definiertem Text und eigenem Icon'.

    Dieser Beitrag ist ohne Hilfe einer 'KI' entstanden.

    3 Mal editiert, zuletzt von Mitleser (2. Oktober 2025 um 13:51)

  • Schau mal

    Danke. Das sieht bei mir einfacher aus, hier dort aber die Sidebar noch hervorgehoben. Eine kurze Suche leitete mich auf eine tree.css, tree-icons.css und sidebar.css. Nebst

    bookmarksSidebar.xhtml - mozsearch

    Wo das sidebar-placesTreechildren herkommt, das ist als CSS in Firefox nicht zu finden.

    Ich bin auch sowas wie auf "treewalker" gestoßen, aber das ist eine DOM-API laut Text, aber nur böhmische Dörfer für mich.

    Frei nach Einstein: „Zwei Dinge sind unendlich, Marketing und die menschliche Gutgläubigkeit, bei einem bin ich mir noch nicht ganz sicher.“

    Meine Glückszahl hier: 98.

  • harff182 2. Oktober 2025 um 16:55

    Hat einen Beitrag als hilfreichste Antwort ausgewählt.