Gibt es eine Möglichkeit, Ff auf eine ältere Version downzugraden? Dann könnte ich zumindest mal schauen, wie lange das Problem schon besteht.
Tab mit Yahoo Mail schließt sich selbst
-
windshield -
27. August 2022 um 11:23 -
Erledigt
-
-
mozregression ist der Weg, eine alte Version zu testen. Hinweise zur festen Installation einer alten Firefox-Version werde ich nicht geben. Ich würde auf Basis des letzten Beitrags wie gesagt aber sowieso erst einmal das Firefox-Profil als Ursache ausschließen wollen, nachdem ja deinerseits auch keine Reproduktion in einem Firefox-Build von vor einem Jahr möglich war.
-
Um das nochmal klar zu stellen: an meinem Labtop hatte ich das Problem nur einmal, da bearbeite ich normalerweise nicht meine Mails. Auf meinem Desktop habe ich das Problem immer, ca 20 Sekunden nach einem Download verschwindet der Yahoo Tab. Das Problem tritt auch im Fehlerbehebungsmodus auf.
-
ca 20 Sekunden nach einem Download verschwindet der Yahoo Tab.
Sollte die Frage schon gestellt sein, dann sorry.
Ist das nur mit dem Firefox so, oder auch mit einem anderen Browser.
Ein neues Firefox Profil hattest du dir erstellt?
-
Auf meinem Desktop habe ich das Problem immer
Mittels mozregression konntest du das Problem selbst in einem Firefox von vor einem Jahr nicht reproduzieren. Wenn das Problem also grundsätzlich doch so leicht für dich reproduzierbar ist, dann unterstreicht das doch doch nur, dass die Installation einer älteren Firefox-Version die Ursache nicht näher bringen wird. Oder hattest du vor einem Jahr schon das Problem?
-
Hallo,
mittels mozregression-gui habe ich im single build run mode ältere FF-Versionen getestet. Dazu habe ich jeweils mein zuletzt benutztes Profil klonen lassen.
Ergebnis:
Der mit diesem Thema beschriebene Fehler tritt auf bei allen Versionen ab 100 = 100.0a1 vom 4.4.2022.
Bei den noch älteren Versionen (getestet bis einschließlich 95 = 96.0a1 vom 1.11.2021) konnte ich den Fehler nicht reproduzieren.
Was kann ich nun tun, um die Ursache weiter einzukreisen und möglichst zu beseitigen?
Mit freundlichen Grüßen
-
Bitte die letzte Pushlog-URL mitteilen. Wichtig ist, dass bereits so weit eingegrenzt worden ist, dass mozregression keine weiteren Builds mehr anbietet.
-
mein zuletzt benutztes Profil klonen lassen.
Warum wird denn nicht wie schon gesagt, mit einem neuen Profil getestet

-
Ergänzung:
Das Prinzip von "bisection" habe ich aus dem Erklärvideo zu mozregression nicht verstanden.
-
mein zuletzt benutztes Profil klonen lassen.
Warum wird denn nicht wie schon gesagt, mit einem neuen Profil getestet

... Um zunächst heraus zu bekommen, ob mein Profil oder FF eine Fehlerursache sein könnte. Der Fehler trat irgendwann Im Frühjahr 2022 erstmalig auf. Wäre der Fehler auch bei einer deutlich älteren Version aufgetreten, hätte ich den Test mit einem neuen Profil erneut durchgeführt. So hat es sich aber aus meiner Sicht gezeigt, dass offensichtlich die Weiterentwicklung von FF und nicht mein Profil die Ursache für das Problem ist.
Ich habe mich nun mit bisection versucht und sehe es nun als Hilfsmittel, die Fehlersuche zwischen Patches zu verfeinern. Bitte korrigiert mich, wenn das anders ist.
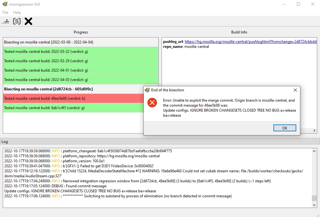
Als älteste fehlerfreie Version habe ich 99 eingegeben, als erste fehlerhafte 100.
Die mittels bisection getesteten 99-Versionen vom 22.3.2022, 29.3.2022, 1.4.2022 und 3.4.2022 konnte ich als GOOD markieren.
Danach bot das Programm einen FF als "bisecting ..." an. Nachdem ich das Ergebnis als GOOD markiert hatte, kam eine Fehlermeldung:
Mit den Ausschriften des Programms kann ich nichts anfangen.
Solange mozregression noch nicht beendet ist, kann ich jede Zeile links anklicken und erhalte im rechten Fenster unterschiedliche Texte. Leider ist der Zustand nicht speicherbar.
Ein Klick auf die zweite weiße Zeile im linken Feld "bisection on ..." zeigt im rechten Fenster die pushlog-url
Den Inhalt des Log-Fensters habe ich vorsichtshalber in einer Textdatei gespeichert.
Ich hoffe, das sind die gewünschten Informationen und bin sehr gespannt, wie es nun weiter geht.
LG
-
Ich habe mein Profil gecloned und die Version 104.0a1 (2022-06-27) (64-bit) damit gestarted. Jetzt kann ich das Problem stabil nachstellen. Nach jedem Download geht der Yahoo-Tab weg. Wenn ich jetzt mit einem neuen Profil testen will, dann sind alle meine Bookmarks weg, oder nicht?
-
Wenn ich jetzt mit einem neuen Profil testen will, dann sind alle meine Bookmarks weg, oder nicht?
Du kannst dir doch beliebig viele neue Profile erstellen.
Das alte bleibt immer erhalten, außer du löscht es selber.
Unter
about:profiles
oben kannst du dir neue Profile erstellen.
-
Wenn ich jetzt mit einem neuen Profil testen will, dann sind alle meine Bookmarks weg, oder nicht?
Hallo

ergänzend zu 2002Andreas : Wiederherstellen wichtiger Daten aus einem alten Profil.
Gruß Ingo
-
Hallo,
so langsam verstehe ich das mit den Profiles. Ist aber auch schon eine Kugelfuhr, wenn man die richtigen Links nicht hat.
Jetzt habe ich festgestellt, dass das Problem erst auftritt, nachdem ich die Lesezeichen vom alten Pofile ins neue kopiert und übernommen habe.
Fragen: gibt es eine Beschränkung für Anzahlt der Lesezeichen?muss ich jetzt ein Lesezeichen nach dem anderen importieren und schauen, ob das Problem wieder da ist oder gibt es auch eine andere Möglichkeit?
Gruß
Hans
-
Fragen: gibt es eine Beschränkung für Anzahlt der Lesezeichen?
Nicht dass ich wüßte, wieviel Lesezeichen hast Du denn? ~1200 hatte ich mal, keine Probleme. Mit Hilfe dieses AddOn von Sören findest Du defekte Lesezeichen, evtl. hilft es. https://addons.mozilla.org/de/firefox/add…_content=search
-
Hallo again,
ich sehe, dass hier momentan viel los ist. Trotzdem möchte ich gern die Klärung des in diesem Thema beschriebenen Fehlers herbei führen.
In Beitrag #70 habe ich beschrieben, dass bei mir das selbsttätige Schließen des Yahoo-Tabs nach dem Download eines Anhangs ersst ab FF Version 100 auftritt. Bei dem Versuch, mit mozregression über bisection etwas heraus zu bekommen, zeigte sich schliesslich ein Fehlerfenster, das ich nicht interpretieren kann. Ich weiß nicht, ob damit das Ziel erreicht wurde oder ob etwas falsch gelaufen ist.
Für weiterführende Hinweise wäre ich dankbar.
-
Hallo zusammen,
nach vielen Versuchen mit den Lesezeichen habe ich es jetzt hinbekommen, dass der Yahoo Tab nicht mehr von selbst zugeht, wenn ich eine File downloade. Dazu muss Yahoo in der Lesezeichen-Symbolleiste an erster Stelle, also ganz links stehen, dann gehts bei mir.
Allerdings habe ich jetzt auch festgestellt, dass jeder Download gespeichert wird. Das will ich eigentlich nicht, mir reicht es oft, wenn ich mir die Daten in der jeweiligen Anwendung anschauen kann. Dann kann ich immer noch entscheiden, ob ich die Datei speichern will oder nicht, und dann auch gleich an der richtigen Stelle speichern. Kann man das irgendwie ausschalten?
Gruß
condorito
-
Dazu muss Yahoo in der Lesezeichen-Symbolleiste an erster Stelle, also ganz links stehen, dann gehts bei mir.
Das kann nichts miteinander zu tun haben, das ist komplett ausgeschlossen. Es wäre tragisch, wenn die Tatsache, ob man ein Lesezeichen gesetzt hat und wo dieses angezeigt wird, das Website-Verhalten beeinflussen könnte. Da spielt dann eher die Komponente Zufall mit rein.
-
Um nochmal diesen Hinweis von mir aufzugreifen, wenn auch vermutlich nicht mehr relevant:
Zitat
die 4+4 sind dann kontra-produktiv, weil die das gesamte System ausbremsenDie 4+4 laufen (ziemlich sicher) mit langsamerem Takt als die 16+16, daher werden die 16+16 ausgebremst. Es mich mehr Geld gekostet, hier den exakt gleichen Speicher zum vorhandenen kaufen, als was komplett neues - was eh nicht reingepasst und akzeptiert worden wäre. Hersteller haben nicht umsonst die QVL, das sind geprüfte Speichermodule, und XMP bietet das an, was am langsamsten ausgelesen wurde. Ist ziemlich technisch, muss man sich anlesen, nur wie vor 20 Jahren Moduls mischen kann im Worst Case voll in die Hose gehen.
-
Zitat
die 4+4 sind dann kontra-produktiv, weil die das gesamte System ausbremsen
Nochmal zum besseren Verständniss: ich habe nicht 16+16+4+4 sondern 16+16+8, ist von meinem Motherboard supported und funktioniert auch. Wenn das System dadurch etwas ausgebremst wird, ist mir das egal, ich habe genug Zeit. Ich brauche aber soviel Speicher wie möglich. Das sollte allerdings nicht zu dem Umstand führen, dass der Yahoo Tab ohne Fehlermeldung oder sonst einen Muks einfach so verschwindet nachdem ich einen Download gemacht habe.
Vielleicht sollte ich einen zweiten Task aufmachen wegen der Tatsache, dass jeder Download gespeichert wird, auch wenn ich das gar nicht will. Das kann man offensichtlich nicht ausschalten.
Gruß
condorito
-