Grüzi,
kennt wer ne Alternative zu Firesave?
Ich mach das Erstellen von Backups zurzeit Händisch,
aber das nervt mit der Zeit.....
Das Problem mit Firesave ist, es läuft nicht unter Windoof 64 Bit
Gruss MK
.
Grüzi,
kennt wer ne Alternative zu Firesave?
Ich mach das Erstellen von Backups zurzeit Händisch,
aber das nervt mit der Zeit.....
Das Problem mit Firesave ist, es läuft nicht unter Windoof 64 Bit
Gruss MK
.
Ich sichere meine eigenen Dateien und die Profilordner von Fuchs und Thunderbird jeden Tag automatisch um 19 Uhr mit GFI Backup (allerdings noch mit der Vorversion, die damals noch Titan Backup hiess).
Ich würde ja auch Firesave verwenden, wenn es unter Vista 64 bit laufen würde.
Ich hoff ich hab des Richtig gemacht, mein Englisch ist nähmlich nicht das beste gg
[Blockierte Grafik: http://www.abload.de/thumb/aufzeichnen3u8h.png]
Das ist OK. Ich würde nur noch zusätzlich den Ordner Thunderbird anhaken, dann hast Du gleichzeitig auch das TB-Profil mitsamt allen Mails gesichert (es sei denn, Du hast die Mails in einen anderen Ordner ausgelagert).
Ausserdem kannst Du auch noch andere Ordner mitsichern (z.B. die Eigene Dateien). Dabei ist es egal, ob diese Ordner auf C liegen oder in einer anderen Partition (D, E,F...).
Alles klar merci dir - werd ich gleich machen mit Thunderbird,
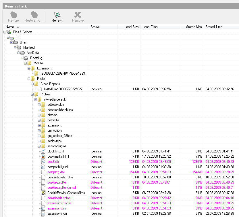
eine Frage hätt ich noch da stand was von Different und Identical
kommt das daher dass ich das Backup bei laufendem Fux gemacht habe,
oder ist es besser wenn ich das Backup mache wenn der Browser geschlossen ist?
Hab ma en Bild gemacht
Unter Stored Time steht, wann die im Backup gespeicherte Datei zuletzt auf dem Rechner (also vor dem Backup) geändert wurde; Local Time zeigt den das Gleiche für die im Originalordner liegende Datei, die durchaus nach dem Erstellen des Backup (z.B. beim Starten des Firefox) einen neuen Zeitstempel bekommen kann.
Beispiel: da ich seit dem letzten Backup von gestern abend Firefox noch nicht mit dem Testprofil gestartet habe, sind dort in beiden Kolonnen die gleichen Zeitangaben. Beim Arbeitsprofil sind es unterschiedliche Angaben, da Firefox seit dem letzten Backup schon neu gestartet wurde.
Diese unterschiedlichen Zeitangaben sind aber kein Grund zur Beunruhigung.
Ich hab jetzt die Deutsche Version und zwar die 2.5.0.116
hab gleich mal ein neues backup gemacht und werd es gleich mal testen,
aber zuvor noch paar Lesezeichen speichern damit ich einen Vergleich habe.....
zur Sicherheit hab ich nochmal händisch eines angelegt....man weiss ja nie gg
Gruss MK
.
Getestet und für "sehr gut" befunden oder wie des heisst,
merci für den Tip Roady.
Dann hätt ich noch paar Fragen hinterher, bin am überlegen ob ich
einen neuen Thread starte oder hier darüber schreiben soll, und zwar
welche Dateien und Ordner man abspeichern muss um " Passwörter,
Lesezeichen, Greasemonkeyscripte, Filterliste von Adblock, Einstellungen
aller Erweiterungen inklusive Stylish-codes - aus den diversen Ordnern,
um diese dann als Backup abzuspeichern.
Wenn ich nähmlich den Profilordner komplett kopiere hab ich ja auch
ALLE EINSTELLUNGEN wieder in der About.Config mit drin und das will ich
ja vermeiden, sprich ich will eine saubere About.Config mit nur den
ausgewählten Dateien und Ordnern, ich könnte mir auch ein komplett neues
Profil erstellen und damit den klassischen Weg gehen, aber wenn es auch
anders geht würde ich das sehr begrüssen....
Gruss MK
Passwörter, Lesezeichen -> siehe Wiki
Da sich Erweiterungen oftmals in der prefs.js verewigen musst du diese mitnehmen oder die relevanten Einstellungen via Skript ex-/importieren.
Ansonsten Profilverzeichnis öffnen, was sonst zu GM, ABP oder Stylish gehört ist offensichtlich.
Alles klar, merci dir - und auch schon ausgeführt...hab jetzt wie nen sauberen 3.0.13
Dieser Thread ist zwar schon älter und "erledigt" - aber ich hab heute auch eine Firefox Backup Alternative
gesucht - und gefunden ... hier also ein TIPP (für mglw. aktuell(es) Suchende) <;)
FEBE (Firefox Environment Backup Extension)
Einstellungen, Profile speichern, Backup & Restore etc.
https://addons.mozilla.org/de/firefox/addon/febe/
http://softwarebychuck.com/febe/febe.html
CLEO
Firefox extension, works with FEBE, package any number of extensions/themes into a single, installable .xpi file.
http://softwarebychuck.com/cleo/cleo.html
Zitathttp://www.chip.de/downloads/Fire…E_36663222.html
Fazit: FEBE ist eine äußerst sinnvolle Ergänzung für den Mozilla Firefox-Browser.
Aber erst durch die Verbindung mit CLEO wird das Tool einfach zu bedienen.
Möchten Sie auch andere Mozilla-Programme sichern, empfiehlt sich MozBackup.