FF 91 Abstürze

  • Das war dann vielleicht ein Fehler, Windows nur als 32-Bit-Version zu installieren, wenn eine 64-Bit-CPU und wenigstens 4 GB RAM hast. Es wäre auf jeden Fall eine Überlegung wert, auf die 64-Bit-Version von Windows umzustellen und dann eine 64-Bit-Version von Firefox zu installieren. Wie gesagt, der verlinkte Absturzbericht gehört zu einem Absturz, der ausschließlich auf der 32-Bit-Version auftritt, den würdest du damit also sicher beheben. Ein weiterer Vorteil wäre, dass du dann problemlos auch den RAM erweitern könntest, denn 4 GB sind schon extrem wenig und bringen natürlich eher die Gefahr von OOM-Abstürzen als bei etwas mehr RAM. Das würde dir bei einem 32-Bit-Windows auch nichts bringen. Und RAM kostet ja heute wirklich nicht mehr die Welt.

    Wegen des ursprünglichen Problems: Probiere mal, wie es aussieht, wenn die Hardwarebeschleunigung wieder aktivierst und du in about:config den Schalter layers.gpu-process.enabled auf false setzt.

    Nochmal eine Nachfrage zum Beitrag #1, weil das bereits gefragt, aber nie beantwortet wurde: Sah Firefox wirklich so aus, wie beim ersten Screenshot, oder wurde der Screenshot bearbeitet, um Dinge unkenntlich zu machen? Geht es also um Grafikprobleme und Abstürze oder nur um Abstürze?

  • Ja, vielleicht wechsel ich mal zu 64 Bit. Hatte es aber bisher wegen der ganzen neuen Treiber vermieden und weil es bisher ja auch gut lief.

    < Probiere mal, wie es aussieht, wenn die Hardwarebeschleunigung wieder aktivierst und du in about:config den Schalter layers.gpu-process.enabled auf false setzt.

    Keine Änderung

    < beim ersten Screenshot

    Schaut immer so aus:

    Die Schrift ist immer mit grafischen Kästen überdeckt. Und das Ganze passiert immer genau nach 10x die Startseite öffnen. Bei umfangreicheren Webseiten früher, was natürlich auf ein Speicherproblem hindeutet. Aber ob das die Ursache tatsächlich ist?

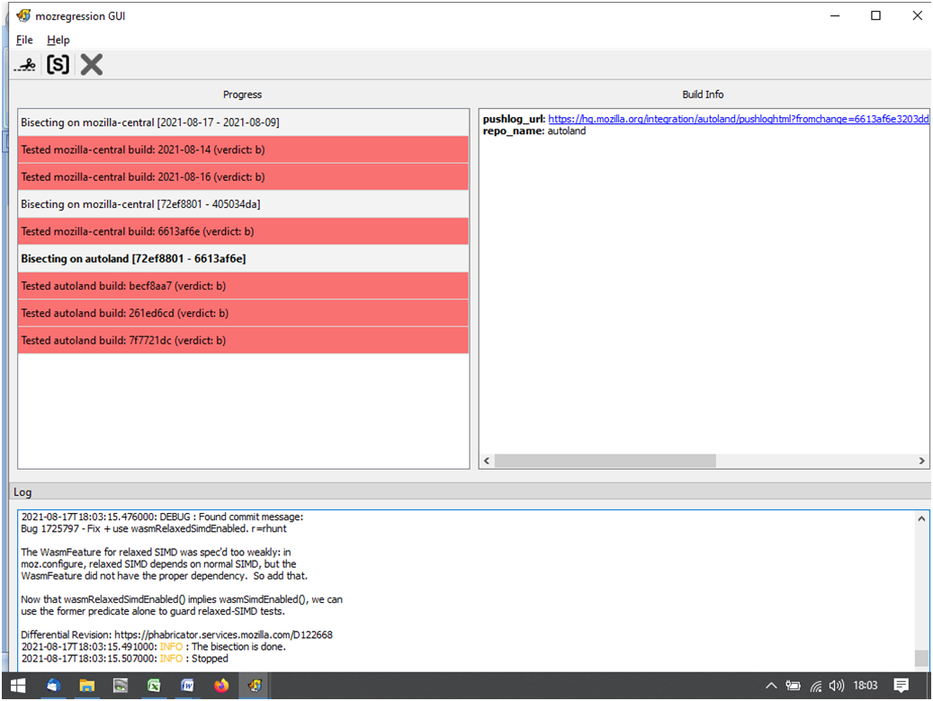
  • Dann noch eine weitere Rückfrage zu mozregression: Laut deinem Screenshot hast du immer ausgewählt, dass der Build fehlerhaft ist, ich erkenne da nicht ein einziges Mal, dass ein Build gut gewesen wäre. Das kann theoretisch schon sein, aber möchtest du es vielleicht zur Sicherheit trotzdem noch einmal ausführen, mit einer etwas größeren Zeitspanne? Denn wenn nicht ein einziger Build dabei ist, der funktioniert, könnte das heißen, dass alle Builds in der gewählten Spanne fehlerhaft sind, womit man am Ende dann auch nicht auf die tatsächliche Ursache kommen würde, sondern einfach nur auf das letzte Ticket, welches durch die ständige Eingrenzung übrig bleibt.

  • Ich tippe auf eine der Erweiterungen, konkret das Flash-Video und Startpage. Beim Canvasblocker nicht sicher, aber Firefox braucht sowas nicht.

    Wegen x86 und Firefox OOM, kein Stück hier unter Win10, 4gb, davon nur 3gb nutzbar.

    Was ich noch nie gesehen habe:

    Zitat

    Mismatched driver versions between the registry 8.15.10.2697 and DLL(s) 8.14.10.2697, reported.

    Wie denn sowas?

    Frei nach Einstein: „Zwei Dinge sind unendlich, Marketing und die menschliche Gutgläubigkeit, bei einem bin ich mir noch nicht ganz sicher.“

    Meine Glückszahl hier: 98.

  • < Rückfrage zu mozregression: Laut deinem Screenshot hast du immer ausgewählt, dass der Build fehlerhaft ist, ich erkenne da nicht ein einziges Mal, dass ein Build gut gewesen wäre.

    Das liegt wohl daran, dass Ich nach dem Update versucht habe ein Downgrade durchzuführen, was aber wegen Problemen bei dem Profile nicht gelang. Dabei hatte ich eine Deinstallation durchgeführt, so dass alles gelöscht war - außer die alten Profilesordner, die ich in einen anderes Verzeichnis kopiert hatte. Danach hatte ich die 91er Version neu installiert, so dass er jetzt keine funktionierende mehr findet.

    < Ich tippe auf eine der Erweiterungen,

    Die hatte ich alle schon ganz entfernt, neu gestartet, ohne das sich da etwas im Verhalten verändert hatte.

  • Das liegt wohl daran, dass Ich nach dem Update versucht habe ein Downgrade durchzuführen, was aber wegen Problemen bei dem Profile nicht gelang. Dabei hatte ich eine Deinstallation durchgeführt, so dass alles gelöscht war - außer die alten Profilesordner, die ich in einen anderes Verzeichnis kopiert hatte. Danach hatte ich die 91er Version neu installiert, so dass er jetzt keine funktionierende mehr findet.

    Den Teil verstehe ich nicht. Für mozregression ist völlig irrelevant, was du als tatsächlich genutzten Browser installiert hast. Das Tool verwendet nicht deine installierte Firefox-Version, sondern lädt die Builds herunter, die zu testen sind.

    Könntest du daher bitte nochmal wie gewünscht den Test mit einer größeren Zeitspanne durchführen, so dass da auch mindestens ein funktionierender Build dabei ist, damit mozregression am Ende auch wirklich zuverlässig die Änderung zeigt, welche das Problem verursacht hat?

  • Ich habe mittlerweile einen Downgrade auf FF 90.02 vorgenommen. Alles läuft wieder wunderbar.

    Keine Ahnung was mozregression macht. Habe es nun nochmals laufen lassen:

    Was braucht Ihr davon? Diese Missmatched Geschichte kommt da immer wieder.

  • Die "Mismatched driver versions between the registry 8.15.10.2697 and DLL(s) 8.14.10.2697, reported." Problematik gibt es seit vielen Jahren und betrifft die Intel 965 Chipsätze (den du auch hast).

    Da gibt es sogar ein Bugreport von vor 4 Jahren:

    1407461 - Intel 965 Express: Direct2D: Blocked for your graphics driver version mismatch between registry and DLL.
    UNCONFIRMED (nobody) in Core - Graphics. Last updated 2018-01-16.
    bugzilla.mozilla.org
  • Ich habe mittlerweile einen Downgrade auf FF 90.02 vorgenommen. Alles läuft wieder wunderbar.

    Dass damit "alles wunderbar" läuft, lässt sich so leider nicht sagen. Denn damit bist du anfällig für Sicherheitslücken, welche potentiellen Angreifern bereits bekannt sind - immerhin hat Mozilla sämtliche in Firefox 91 geschlossenen Sicherheitslücken mit Erscheinen von Firefox 91 öffentlich kommuniziert. Und da auch der Quellcode sowie sämtliche Code-Änderungen von Firefox öffentlich sind, könnten Angreifer daraus gezielt Angriffe konstruieren. Natürlich ist Firefoxmit dem Fehler kaum benutzbar, aber ein Downgrade auf eine unsichere Version sollte nur der allerletzte Ausweg sein. Wenn es einen Workaround, z.B. mit deaktivierter Hardwarebeschleunigung gibt, ist das in jedem Fall vorzuziehen, ansonsten eben Firefox ESR, was zumindest etwas Zeit bringt, bis eine bessere Lösung gefunden wurde.

    Keine Ahnung was mozregression macht. Habe es nun nochmals laufen lassen:

    Auch hier sehe ich ausschließlich Rot, was darauf hindeutet, dass das Problem noch älter ist, also auch das Ergebnis jetzt nicht stimmt. Da mancher Code erst lange Zeit ausschließlich in Vorabversionen aktiv ist, bevor finale Versionen betroffen sind, kann das schon sein, dass das Problem schon viel älter ist, obwohl es erst seit Firefox 91 bei dir auftritt. Vielleicht versuchst du mal, noch ein ganzes weiteres Jahr zurück zu gehen. Denn nur wenn wir wenigstens einen funktionierenden Build dabei haben, kann die Eingrenzung funktionieren.

  • Da ich das Teil nicht so recht verstehe, habe ich es nun nochmals wie im Erklärvideo gemacht. Basic configuration 1. Seite Skip, 2. Seite Skip, 3. Seite Häkchen bei Search for a bug fix. Date = letztes bekanntes Datum, als es noch funktionierte – hier verschiedene Startdatums. Dann habe ich bei einem Datum, welche noch ok war, auf good und bei Zeiten, wo FF nicht mehr funktionierte auf Bad geklickt:

    Und hier noch ohne dem Häkchen bei Search for fixed bugs.

    Hoffe das hilft....

  • Jetzt bin ich irritiert. Wie kann es sein, dass ein Build vom 12.8. bei dir kein Problem hat, wenn der Build vom gleichen Tag beim letzten Mal noch fehlerhaft war?

    Bei Datums-Angaben ist zu beachten: Das bezieht sich auf Nightly-Builds. Wenn du sagst, dass das Problem seit Firefox 91 auftritt, muss das erste Auftreten zwangsläufig vor dem Tag gewesen sein, an dem die finale Version von Firefox 91 erschien. Wenn du das nicht sagen kannst, gib ruhig Firefox-Versionen statt Daten an, z.b. hat noch in Firefox 85 funktioniert und nicht mehr in Firefox 91. Lieber eine zu große als eine zu kleine Spanne. Das macht in Summe eh nicht so viel mehr Builds aus, die man testen muss.

    Und da das Problem noch besteht, darf auch die Option "Search for fixed bugs" nicht verwendet werden, da wir ja nicht nach einer Änderung suchen, die ein Problem behoben, sondern verursacht hat.