1. Nachrichten
  2. Forum
    1. Unerledigte Themen
    2. Forenregeln
  3. Spenden
  • Anmelden
  • Registrieren
  • Suche
Alles
  • Alles
  • Artikel
  • Seiten
  • Forum
  • Erweiterte Suche
  1. camp-firefox.de
  2. Sinn111

Beiträge von Sinn111

  • FF 91 Abstürze

    • Sinn111
    • 17. August 2021 um 19:26

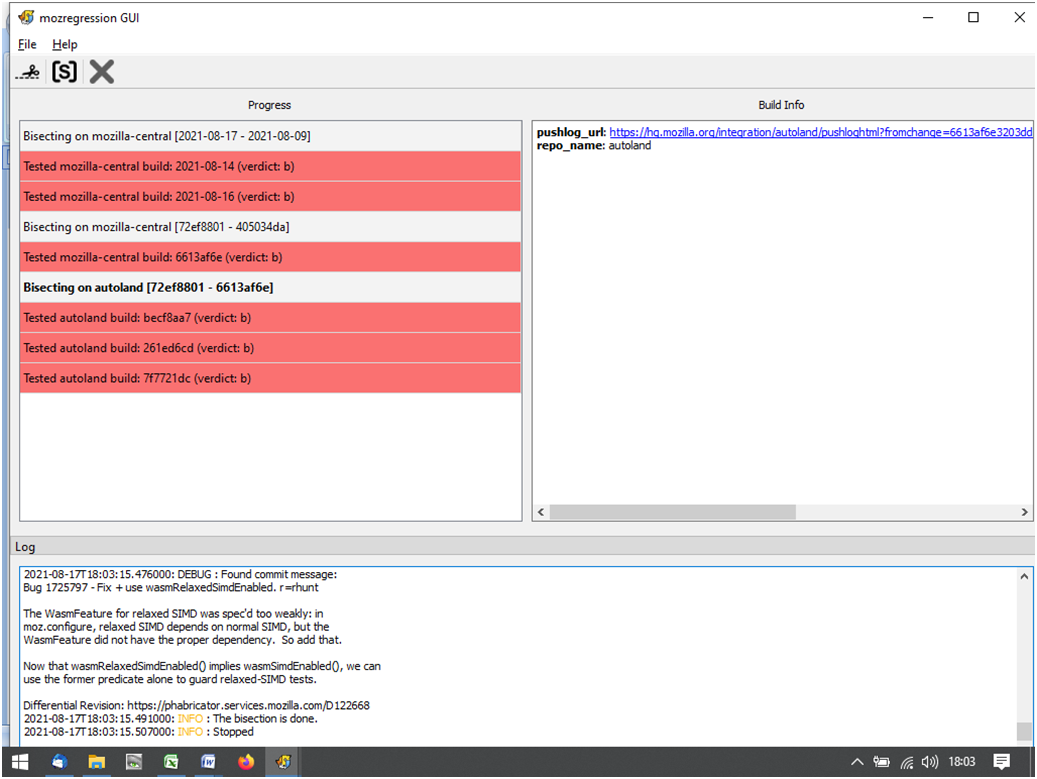
    Da ich das Teil nicht so recht verstehe, habe ich es nun nochmals wie im Erklärvideo gemacht. Basic configuration 1. Seite Skip, 2. Seite Skip, 3. Seite Häkchen bei Search for a bug fix. Date = letztes bekanntes Datum, als es noch funktionierte – hier verschiedene Startdatums. Dann habe ich bei einem Datum, welche noch ok war, auf good und bei Zeiten, wo FF nicht mehr funktionierte auf Bad geklickt:

    Und hier noch ohne dem Häkchen bei Search for fixed bugs.

    Hoffe das hilft....

  • FF 91 Abstürze

    • Sinn111
    • 17. August 2021 um 12:57

    Ich habe mittlerweile einen Downgrade auf FF 90.02 vorgenommen. Alles läuft wieder wunderbar.

    Keine Ahnung was mozregression macht. Habe es nun nochmals laufen lassen:

    Was braucht Ihr davon? Diese Missmatched Geschichte kommt da immer wieder.

  • FF 91 Abstürze

    • Sinn111
    • 16. August 2021 um 16:33

    < Rückfrage zu mozregression: Laut deinem Screenshot hast du immer ausgewählt, dass der Build fehlerhaft ist, ich erkenne da nicht ein einziges Mal, dass ein Build gut gewesen wäre.

    Das liegt wohl daran, dass Ich nach dem Update versucht habe ein Downgrade durchzuführen, was aber wegen Problemen bei dem Profile nicht gelang. Dabei hatte ich eine Deinstallation durchgeführt, so dass alles gelöscht war - außer die alten Profilesordner, die ich in einen anderes Verzeichnis kopiert hatte. Danach hatte ich die 91er Version neu installiert, so dass er jetzt keine funktionierende mehr findet.

    < Ich tippe auf eine der Erweiterungen,

    Die hatte ich alle schon ganz entfernt, neu gestartet, ohne das sich da etwas im Verhalten verändert hatte.

  • FF 91 Abstürze

    • Sinn111
    • 16. August 2021 um 11:27

    Ja, vielleicht wechsel ich mal zu 64 Bit. Hatte es aber bisher wegen der ganzen neuen Treiber vermieden und weil es bisher ja auch gut lief.

    < Probiere mal, wie es aussieht, wenn die Hardwarebeschleunigung wieder aktivierst und du in about:config den Schalter layers.gpu-process.enabled auf false setzt.

    Keine Änderung

    < beim ersten Screenshot

    Schaut immer so aus:

    Die Schrift ist immer mit grafischen Kästen überdeckt. Und das Ganze passiert immer genau nach 10x die Startseite öffnen. Bei umfangreicheren Webseiten früher, was natürlich auf ein Speicherproblem hindeutet. Aber ob das die Ursache tatsächlich ist?

  • FF 91 Abstürze

    • Sinn111
    • 16. August 2021 um 10:50

    CPU: Intel(R) Core(TM)2 Duo CPU T7300 (64 Bit wird unterstützt, Architecture: x86)

    RAM: 4GB Ram

    Habe aber Windows10 32Bit

  • FF 91 Abstürze

    • Sinn111
    • 16. August 2021 um 10:03

    Heute morgen brachte der FF einen Absturzbericht zustande. Ob der aber das vorher beschriebene Problem zur Ursache hat, weiß ich nicht:

    08b6a1c9-e300-4760-af30-c13c40210816 [@OOM | large | xul.dll | BaseThreadInitThunk]
    In Firefox 91.0 (release) 20210804193234
    crash-stats.mozilla.org
  • FF 91 Abstürze

    • Sinn111
    • 15. August 2021 um 15:42

    < Hardwarebeschleunigung ausgeschaltet

    Hatte ich ja schon geschrieben, dass die ausgeschaltet ist.


    Wie kann ich eigentlich Mozilla eine Meldung über das Problem zukommen lassen, wenn kein Absturzbericht erstellt und gesendet wird?

  • FF 91 Abstürze

    • Sinn111
    • 15. August 2021 um 15:16

    < Aktiviere mal bitte unter den Einstellungen - Datenschutz und Sicherheit - Datenerhebung

    Ist und war immer aktiviert

    < wäre das Problem nicht Firefox,

    Das Problem tauchte dezidiert ab FF Version 91 auf - Windows Update gab es zu der Zeit nicht.

    < Thinkpad, das nur bedingt bis gar nicht Windows 10 geeignet i

    Nun ja, seit 2017 habe ich Windows 10 am laufen und es läuft besser als alle anderen Betriebssysteme vorher

    Das Problem taucht nicht auf, wenn ich im abgesicherten Modus starte.

    Das Problem taucht aber auf, wenn ich alle Add ons (Plugins gibt es keine) deaktiviere, oder entferne oder wenn ich den FF nach Bereinigung gestartet habe.

    Das Problem taucht genau dann auf, wenn ich 10x die Startseite http://startpage.com/de geöffnet habe. Sonst ist nichts offen. Bei umfangreicheren Seiten natürlich schon früher.

    Morgen werde ich mal wieder die alte Version 90.02 testen.

  • FF 91 Abstürze

    • Sinn111
    • 15. August 2021 um 00:49

    Und das ist Windows Fehlerbericht:

    Das Programm firefox.exe Version 91.0.0.7886 hat die Interaktion mit Windows beendet und wurde geschlossen. Überprüfen Sie den Problemverlauf in der Systemsteuerung "Sicherheit und Wartung", um nach weiteren Informationen zum Problem zu suchen.

    Prozess-ID: 1574

    Startzeit: 01d7915796e0242a

    Beendigungszeit: 463

    Anwendungspfad: C:\Program Files\Mozilla Firefox\firefox.exe

    Bericht-ID: 01ea9c7d-1ce3-4748-bf66-4a022cb4bb43

    Vollständiger Name des fehlerhaften Pakets:

    Relative Anwendungs-ID des fehlerhaften Pakets:

    Absturztyp: Unknown

    Ereignis ID: 1002

  • FF 91 Abstürze

    • Sinn111
    • 15. August 2021 um 00:25

    < about:crashes

    "Es wurden noch keine Absturzberichte gesendet"

    Es wird lediglich immer an Windows gesendet.

    < Hardwarebeschleunigung deaktivieren

    Bringt keine Veränderung

  • FF 91 Abstürze

    • Sinn111
    • 14. August 2021 um 18:09

    Was vom mozregression benötigt Ihr?


    Vielleicht das?

    Bug 1723077 - Don't release WebGPU shmem if the channel is closed r=jgilbert

    Login

  • FF 91 Abstürze

    • Sinn111
    • 14. August 2021 um 10:47

    Seit der Version 91 gibts bei mir immer wieder solche Abstürze.


    Klar, mein Thinkpad X61 ist 12 Jahre alt, 4GB Ram usw., aber er funktionierte bis zur 91er Version wunderbar mit dem Firefox. Benötigt die neue Version jetzt noch mehr Arbeitsspeicher?

Unterstütze uns!

Jährlich (2026)

21,3 %

21,3% (138,31 von 650 EUR)

Jetzt spenden
  1. Kontakt
  2. Datenschutz
  3. Impressum
Community-Software: WoltLab Suite™
Mastodon