1. Nachrichten
  2. Forum
    1. Unerledigte Themen
    2. Forenregeln
  3. Spenden
  • Anmelden
  • Registrieren
  • Suche
Alles
  • Alles
  • Artikel
  • Seiten
  • Forum
  • Erweiterte Suche
  1. camp-firefox.de
  2. 63iger

Beiträge von 63iger

  • "Seite übersetzen" wird nicht angezeigt

    • 63iger
    • 23. Oktober 2023 um 20:05

    Hallo Andreas,

    Danke für deine Antwort. :)

    ja.... das funktioniert, aber nur mit einem total Reset der Webseitentexte, man landet dann automatisch wieder auf dem neuesten Text.

    Wenn man dann wieder auf die weiteren Seiten springt kommt der Text wieder auf Englisch.

    Das ist beim Beta Translator in der Adressleiste anders, zumindest auf anderen Seiten da lässt sich die jeweilige Seite direckt übersetzen

    Kann sein, wie Du schon beschreibst, das dies in dem Webseitenquelltext so gesprungen wird.

    HTML
    <!DOCTYPE html><html lang="de-DE"><head><meta charSet="UTF-8"/><meta name="viewport" content="width=device-width, initial-scale=1"/><link rel="shortcut icon" type="image/x-icon" href="https://cdn.trustpilot.net/brand-assets/4.3.0/favicons/favicon.ico"/><link rel="manifest" href="/manifest.json"/><meta name="application-name" content="Trustpilot"/><meta name="theme-color" content="#1c1c1c"/><link rel="apple-touch-icon" sizes="180x180" href="https://cdn.trustpilot.net/brand-assets/4.3.0/favicons/apple-touch-icon.png"/><link rel="icon" type="image/png" sizes="32x32" href="https://cdn.trustpilot.net/brand-assets/4.3.0/favicons/favicon-32x32.png"/><link rel="icon" type="image/png" sizes="16x16" href="https://cdn.trustpilot.net/brand-assets/4.3.0/favicons/favicon-16x16.png"/><link rel="mask-icon" href="https://cdn.trustpilot.net/brand-assets/4.3.0/favicons/safari-pinned-tab.svg" color="#00b67a"/><meta name="apple-mobile-web-app-title" content="Trustpilot"/><meta name="msapplication-TileColor" content="#1c1c1c"/><script>        /* 'Disable' Segments Querystring API */        (function() {          var os = location.search;          var ns = os.length ? '?'+os.substring(1).split('&').filter(function(param){return !/^ajs_(aid|event|uid)=/i.test(param);}).join('&') : '';          if (typeof window.history === 'object' && os !== ns) {            window.history.replaceState({}, '', location.pathname + ns)          }        })();        /* Segment snippet */        !function(){var analytics=window.analytics=window.analytics||[];if(!analytics.initialize)if(analytics.invoked)window.console&&console.error&&console.error("Segment snippet included twice.");else{analytics.invoked=!0;analytics.methods=["trackSubmit","trackClick","trackLink","trackForm","pageview","identify","reset","group","track","ready","alias","debug","page","once","off","on","addSourceMiddleware","addIntegrationMiddleware","setAnonymousId","addDestinationMiddleware"];analytics.factory=function(e){return function(){var t=Array.prototype.slice.call(arguments);t.unshift(e);analytics.push(t);return analytics}};for(var e=0;e<analytics.methods.length;e++){var key=analytics.methods[e];analytics[key]=analytics.factory(key)}analytics.load=function(key,e){var t=document.createElement("script");t.type="text/javascript";t.async=!0;t.src="https://cdn.segment.com/analytics.js/v1/" + key + "/analytics.min.js";var n=document.getElementsByTagName("script")[0];n.parentNode.insertBefore(t,n);analytics._loadOptions=e};        analytics._writeKey="8tb69qtawc";        analytics.SNIPPET_VERSION="4.15.2";        }}();      </script><script>            (function(h){              h.hj=h.hj||function(){(h.hj.q=h.hj.q||[]).push(arguments)};              h._hjSettings={hjid:391767,hjsv:6};            })(window);          </script><script type="text/plain" src="https://static.hotjar.com/c/hotjar-391767.js?sv=6" class="optanon-category-C0002"></script><link rel="preconnect" href="https://businessunitprofile-cdn.trustpilot.net" crossorigin=""/><link rel="preconnect" href="https://cdn.trustpilot.net/" crossorigin=""/><link rel="preconnect" href="https://api.amplitude.com/" crossorigin=""/><link rel="preconnect" href="https://user-images.trustpilot.com/" crossorigin=""/><link rel="prefetch" href="https://cdn.segment.com/analytics.js/v1/8tb69qtawc/analytics.min.js"/><link rel="prefetch" href="https://static.hotjar.com/c/hotjar-391767.js?sv=6"/><link rel="preconnect" href="https://cdn.cookielaw.org" crossorigin=""/><link rel="preconnect" href="https://geolocation.onetrust.com" crossorigin=""/><script src="https://cdn.cookielaw.org/scripttemplates/otSDKStub.js" type="application/javascript" charSet="UTF-8" data-language="de-DE" data-domain-script="84cb5c09-05e4-488b-b71c-2fe171dca5e5"></script><script>          function OptanonWrapper() {            var event = new CustomEvent("OptanonWrapper");            document.dispatchEvent(event);          }</script><script nomodule="">        if (window.location.pathname !== '/error/upgradebrowser') {          window.location = '/error/upgradebrowser?status=browser';        }    

    Zum Beispiel über den Skriptloader...

    pilot.com","trustpilotInvitationApiHost":"https://invitations-apiproxy.trustpil

    Kann man da etwas über ein Adon ereichen?

    Auch Google bietet diese direkte übersetzung der letzten Seite nicht an.

    Dumm ist das sich nicht die Gesamte Sammlung an Texten in einem Push laden lässt...

    Gruß

  • "Seite übersetzen" wird nicht angezeigt

    • 63iger
    • 23. Oktober 2023 um 19:08

    Hallo,

    ich hätte da auch eine Frage dazu.

    Woran liegt es das auf ein und der selben Webseite man Seiten übersetzen lassen kann und auf der anderen Seite wieder nicht...

    Hier wird die Übersezung angeboten...

    Trustpilot Reviews: Experience the power of customer reviews

    Und hier wieder nicht

    Willis Towers Watson wird auf Trustpilot mit 1,4 von 5 als „Ungenügend“ bewertet
    Finden Sie, dass der TrustScore von Willis Towers Watson passt? Berichten Sie von Ihren Erfahrungen und lesen Sie die Bewertungen von 350 Kunden.
    de.trustpilot.com

    Vielen Dank für euere Hinweise :)

    Gruß

  • unerklärliches Phänomen

    • 63iger
    • 12. Februar 2023 um 21:51

    Das hoffe ich auch, ich mache jetzt erst einmal wieder eine Sicherung, damit wenn das System schon so anfängt im Falle eines chrash´s nicht gleich alles weg ist was mir wichtig ist.

    Kommisch ist es aber schon, wie kann so etwas passieren...

    Was emfiehlt sich dafür denn für Software

  • unerklärliches Phänomen

    • 63iger
    • 12. Februar 2023 um 21:33

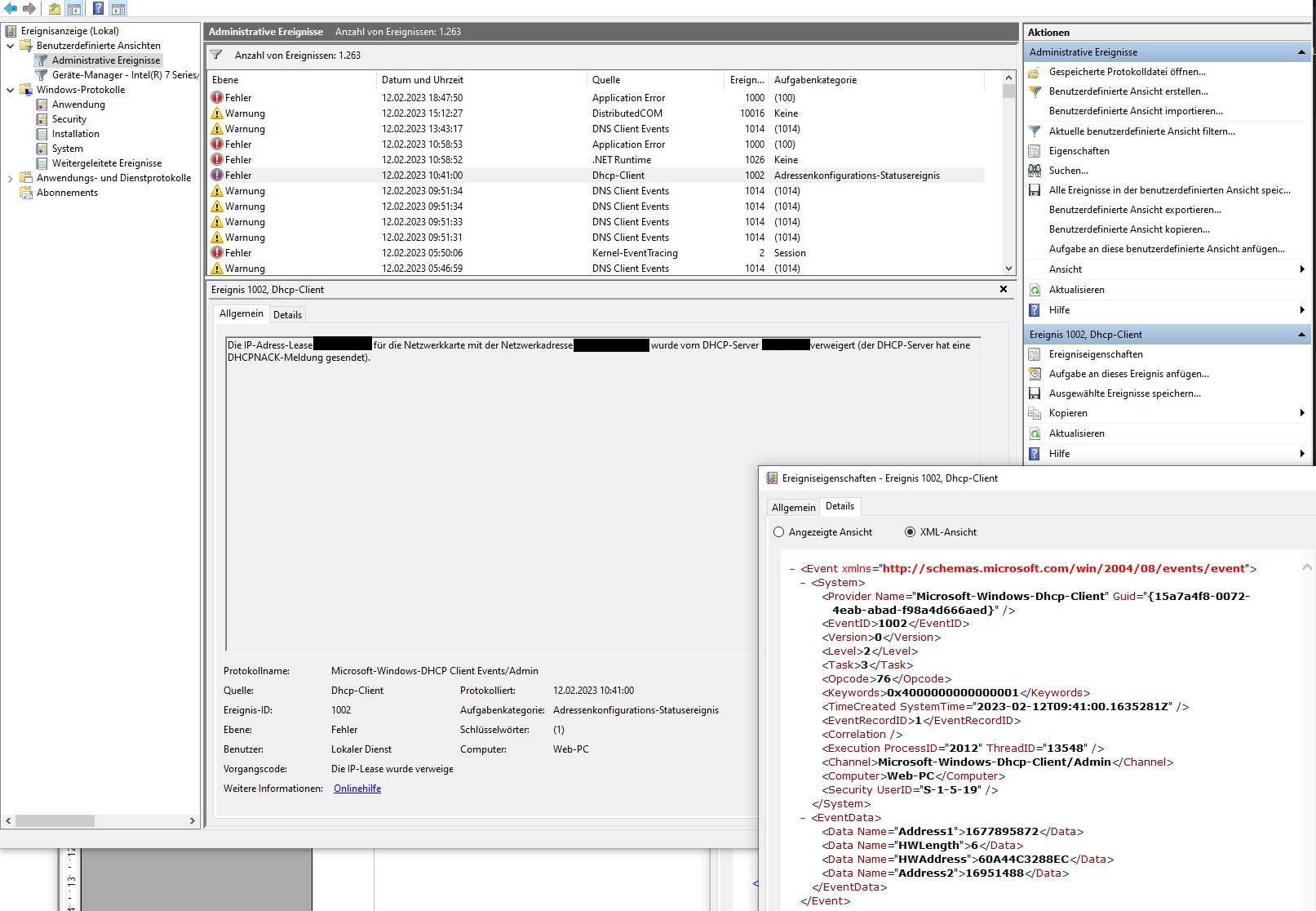
    ich habe etwas gefunden was interesant ist, wenn es das ist....

    DHCP-Server sendet einen DHCPNAK an Clients - Windows Server
    Stellt eine Lösung für ein Problem bereit, wenn Sie einen DHCP-Client (Dynamic Host Configuration Protocol) starten.
    learn.microsoft.com

    Wenn Sie einen DHCP-Client (Dynamic Host Configuration Protocol) starten, versucht er, seine Lease für eine vorhandene IP-Adresse für seinen Bereich zu verlängern (Anforderungsstatus). Oder wenn der Client nie eine Adresse hat, versucht er, eine Lease für eine IP-Adresse für seinen Bereich zu erhalten (Initialisierungsstatus). Wenn das Netzwerk zwei oder mehr DHCP-Server enthält, die für den Dienst dieses Segments konfiguriert sind und ein DHCP-Server den Bereich für dieses Segment deaktiviert hat, erhält der Client möglicherweise eine negative Bestätigung (DHCPNAK) vom DHCP-Server mit dem deaktivierten Bereich. Wenn auf dem Client Windows NT Server oder Workstation ausgeführt wird, würde DHCPNAK dazu führen, dass ein Ereignis im Windows NT-Systemereignisprotokoll protokolliert wird. Außerdem erhöht sie den Netzwerkdatenverkehr und führt dazu, dass der Client unnötigerweise auf einen Initialisierungszustand zurückfällt.

    Aber warum ging dann das Dos Fenster kurz vorher auf, gibs da Dos Ereignislisten ?

    Was dabei vielleicht noch interessant ist, ist das die Fenster schon längere Tage offen waren, und immernur wenn wir darin lesen wollten, herauf geholt haben, ich denke das waren insgesamt, 5 Bowser Fenster imt vieleicht 40 - 50 Thread´s

  • unerklärliches Phänomen

    • 63iger
    • 12. Februar 2023 um 21:17

    AngelOfDarkness, ich gebe Dir recht, keine Frage, wenn Du oben am Anfang mal liest dann kannst Du da lesen, wir recherchieren nach Beweisen gegen die Behörden.

    Da geht es um viel Geld, und um Köpfe in der Politik, einer davon ist Innensenator.

    Du kannst davon ausgehen, das wenn die auf Straften suche gehen im Internet dann haben die auch Möglichkeiten jeden anderen PC zu besuchen. Ein Freund arbeitete im IT System des Rathauses, der erzählt sachen da schlackern Dir die Ohren.

    Genau desswegen suche ich ja auch nach Informationen von einem Zugriff von außen, weil dann kann ich dagegen vorgehen.

  • unerklärliches Phänomen

    • 63iger
    • 12. Februar 2023 um 20:20

    Das ist mir zum ersten Mal passiert, und ob eine andere App beendet wurde kann ich nicht sagen, gemerkt habe ich nichts, nur der Desktop war auf einmal clean also normal wie nach dem PC Start zu sehen.

    Ja, das ist natürlich eine Vermutung, desswegen suche ich ja auch danach, um zu erfahren was das war, hast ja recht. :)


    Zitat:

    Da habe ich nur eine Idee - irgendwas sendet ALT+F4 (Fenster schliessen) an Firefox, so lang, bis alle Instanzen geschlossen wurde.

    Zitat Ende

    Die Vermutung habe ich auch, das muss kein Virus sein, sondern kann auch ein Überwachungs Angriff der Behörden sein.

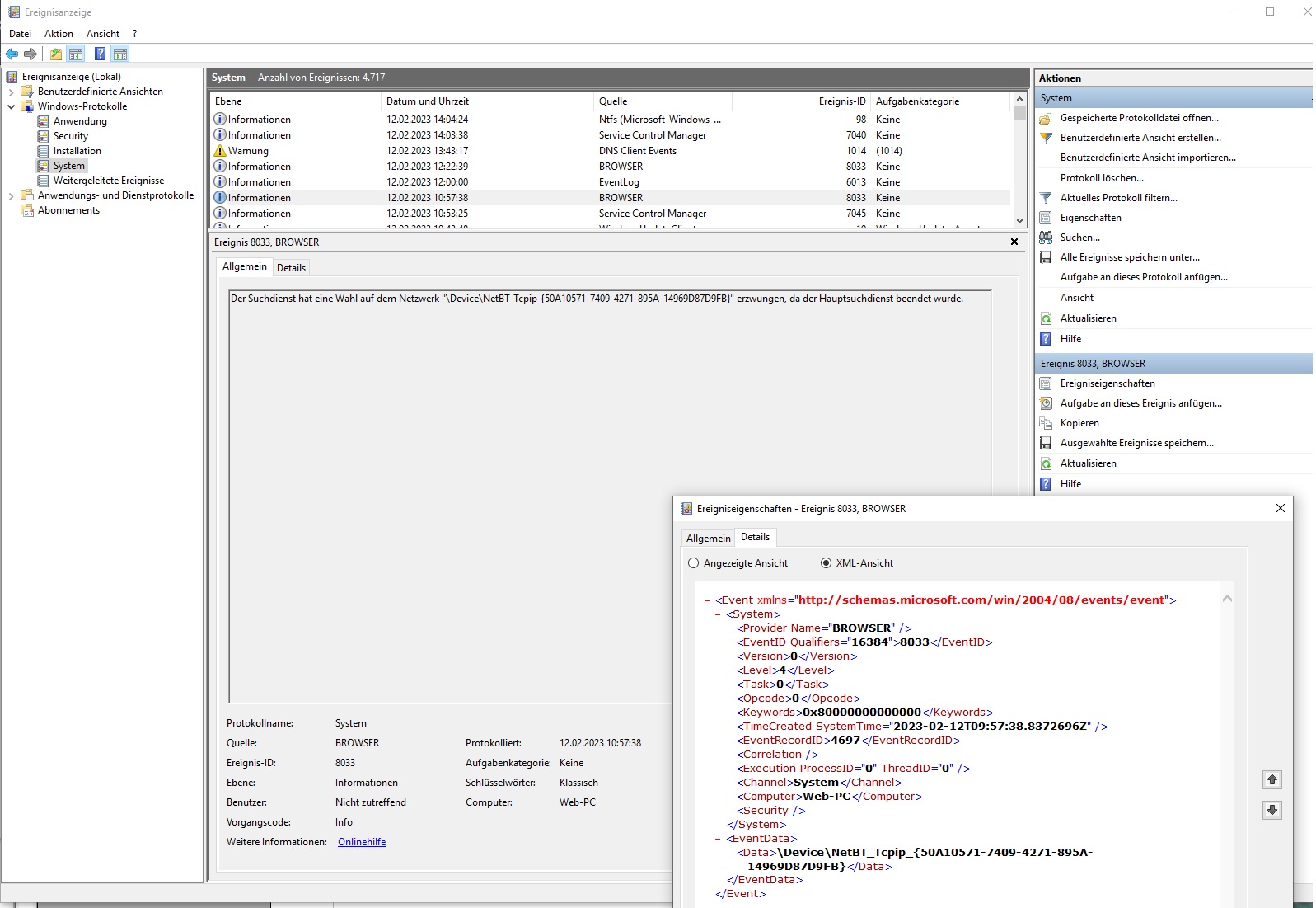
    In der System Ereignisanzeige erscheint aber der Hinweis auf den Browser...

    Bilder

    • Fenster-Fehler-12.2.23.1059-B.jpg
      • 468,63 kB
      • 1.608 × 1.070
    • Fenster-Fehler-12.2.23.1059-C.jpg
      • 301,33 kB
      • 1.606 × 1.020
    • Fenster-Fehler-12.2.23.1059-D.jpg
      • 209,02 kB
      • 951 × 1.008
    • Zuverlässigkeitsverlauf-1.jpg
      • 231,2 kB
      • 1.818 × 640
    • Fenster-Fehler-12.2.23.1059-E.jpg
      • 341,31 kB
      • 1.597 × 1.101
    • Fenster-Fehler-12.2.23.1059-F1.jpg
      • 398,02 kB
      • 1.613 × 1.116
  • unerklärliches Phänomen

    • 63iger
    • 12. Februar 2023 um 20:02

    moin, ich habe ja nicht geschrieben das der Browser dafür verantwortlich ist, sondern das vermutlich von außen über einen Dos Angriff dIe Browser Fenster bendet wurden.

    Die Frage ist, wo kann man weitere informationen darüber finden, in Security lässt nicht zu warum auch immer.

    Was willst wissen über meine W.Instalstion, alles normal nichts größeres drin.

    Bilder

    • Fenster-Fehler-12.2.23.1059-A.jpg
      • 140,23 kB
      • 1.608 × 1.019
  • unerklärliches Phänomen

    • 63iger
    • 12. Februar 2023 um 18:52

    Das unerklärliche Phänomen trat auf als wir politisch recherchierten mit mehreren Fenstern und vielen Tab´s darin.

    Auf einmal machte sich ein Dos Fenster auf, und sekunden später gingen nacheinander die FF Fenster zu ohne unser dazu tun.

    Die Frage ist, wie kann ich herausfinden ob da Jemand von außen uns beobachtet hat, und uns behindern will bzw. wollte.

    Danke für euere Hilfe.

    Bilder

    • Fenster-Fehler-12.2.23.1059.jpg
      • 321,19 kB
      • 1.609 × 1.022

Unterstütze uns!

Jährlich (2026)

33,3 %

33,3% (258,24 von 775 EUR)

Jetzt spenden
  1. Kontakt
  2. Datenschutz
  3. Impressum
Community-Software: WoltLab Suite™
Mastodon